Просмотр

Обращение №119012021 Не подгрузились новые реквизиты департамента из АКЦ-финансы (для внесения обеспечения исполнения контракта) (19.01.2021 16:29:04)
Заголовок
Не подгрузились новые реквизиты департамента из АКЦ-финансы (для внесения обеспечения исполнения контракта)
Регистрационный номер
119012021
Файл
Тема обращения
Заявка на закупку
Описание проблемы
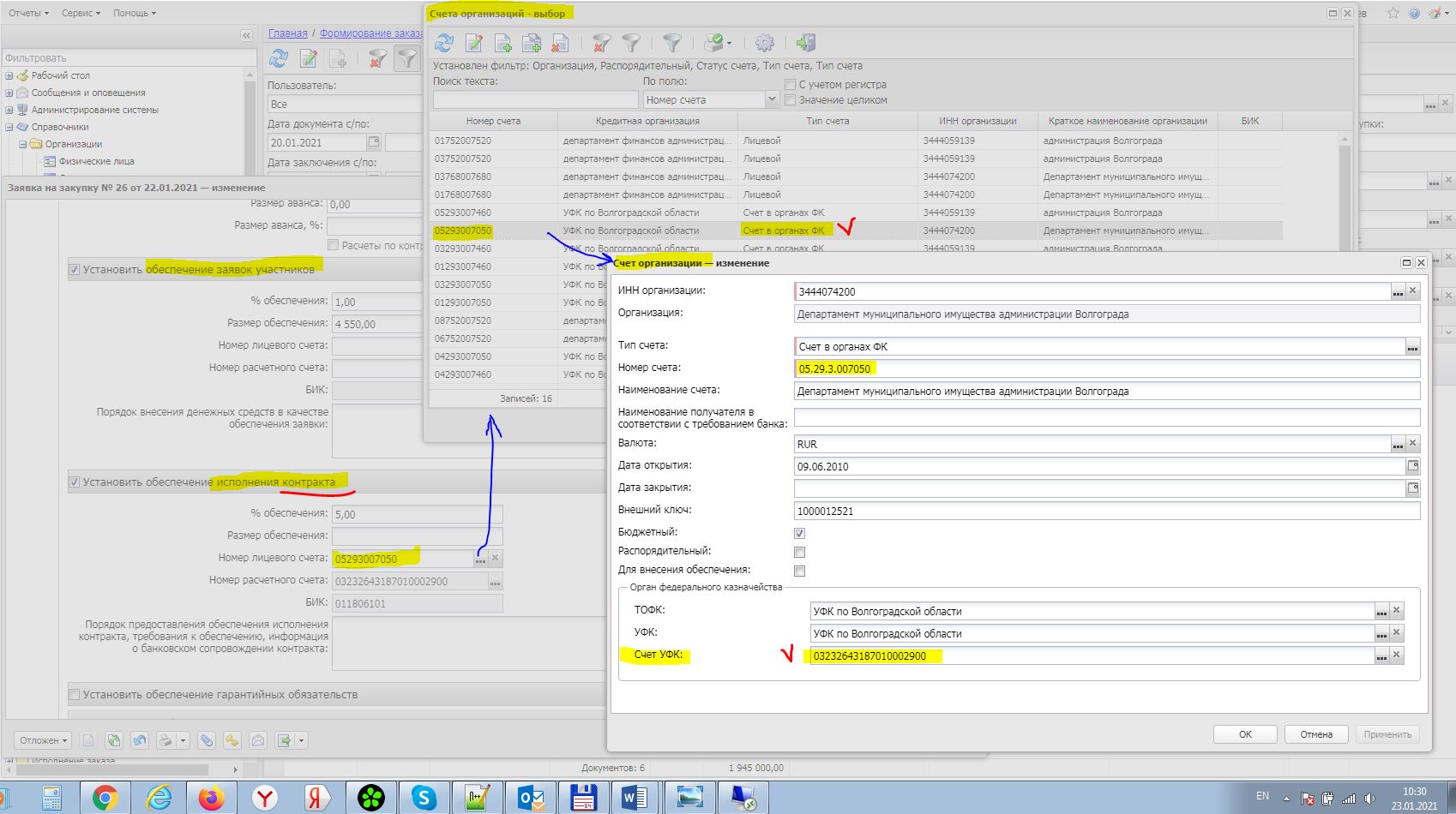
При формировании заявок на закупку №№ 26,30 от 19.01.2021 необходимо ввести реквизиты для перечисления исполнения обеспечения контракта. С 01.01.2021г. реквизиты департамента для перечисления денежных средств изменились. Однако в справочнике счетов организации информация о новых реквизитах отсутствует. Кроме того, при подписании заявок выдается ошибка об отсутствии реквизитов для внесения обеспечения заявки. В соответствии с 44-ФЗ обеспечение заявки блокируется оператором эл. площадки на специальном счете поставщика и заказчик к нему не имеет отношения. Просим оказать содействие в решении указанных вопросов.
Исполнено (23.01.2021 11:02:19)
Исполнитель
Татаринцев Денис Евгеньевич (95-96-45 (8051))
Файл
Описание решения
Если активирован блок "Установить обеспечение заявок участников", то указание (выбор из имеющихся в справочнике) в нём номеров лицевого и расчетного счетов - обязательно. По аналогии как это сделано в блоке "Установить обеспечение исполнения контракта" - см. Прикрепить файл.

Назад к списку